icon-bg
icon-bg
icon-bg

Cómo escanear  dispositivos Windows

v. 6.6.5 / 18 de noviembre de 2025 / Para Windows
Gratis por 30 días

¿Por qué es necesario?

El escaneo de ordenadores Windows en la red es una tarea importante que proporciona información imprescindible sobre los componentes de hardware y software, lo que le permite gestionar efectivamente su infraestructura de TI. Estos datos son cruciales para valorar los niveles de rendimiento de varios equipamientos, identificar cualquier posible problema de hardware o software y garantizar la compatibilidad en toda la red.

Además, un escaneo regular ayuda a mantener la integridad de las unidades del sistema al detectar señales tempranas de fallos o corrupción, por lo que evita posibles pérdidas de datos. Y también cumple un papel significativo en la gestión de la seguridad. Al llevar el seguimiento de las últimas actualizaciones y revisiones del sistema, los administradores de red pueden garantizar que todos los ordenadores Windows estén actualizados, lo que minimiza las vulnerabilidades ante ciberamenazas.

¿Cómo escanear ordenadores Windows en una red local?

Para escanear ordenadores Windows en una red, normalmente se utiliza Windows Management Instrumentation (WMI). Además, los datos pueden obtenerse del registro de Windows y de Active Directory. Al utilizar el software Total Network Inventory, puede automatizar completamente el proceso de escaneo al combinar datos de varias fuentes en un solo lugar.

Métodos de escaneo remoto para dispositivos Windows

 

Escaneo remoto mediante SMB

En este método, el agente de escaneo se descarga en el ordenador remoto y luego se elimina al completar el escaneo. Aunque este enfoque minimiza el impacto persistente en el sistema escaneado, potencialmente puede cargar la red al escanear una gran cantidad de ordenadores con frecuencia.

Escaneo remoto mediante RPC

Con este método, Total Network Inventory se conecta directamente al servicio WMI de un ordenador remoto y extrae la información necesaria de este. No obstante, este enfoque aumenta notablemente el tráfico de red y es una buena alternativa si el protocolo SMB no está disponible.

Escaneo de hardware de bajo nivel

TNI puede escanear el hardware de ordenadores Windows con un controlador que le permite recopilar datos que no están disponibles en WMI, como la información detallada sobre los módulos de memoria y los datos S.M.A.R.T. entre otros.

Escaneo con un agente residente

Un agente instalado permanentemente que se ejecuta como un servicio le permitirá comprobar una programación sin utilizar el módulo principal de TNI. Este método reduce la carga de la red y le permite disponer constantemente de la información más actualizada sobre los ordenadores para poder realizar análisis e informes posteriores.

Para obtener información más detallada sobre los métodos de escaneo y las configuraciones, consulte el manual del usuario de TNI.

Escáner de dispositivos Windows en Total Network Inventory

El escáner en Total Network Inventory le permite escanear ordenadores remotos en la red utilizando todos los métodos descritos anteriormente. Los objetivos del escaneo pueden fijarse de varias formas: nombres de red, direcciones IP, rangos de la red con indicaciones de máscara, rangos de direcciones IP, nombres de grupos de trabajo de Windows, controladores de dominio de Active Directory y notaciones LDAP.

Escáner de red para Windows

Inventario automático de dispositivos Windows de forma programada

Todas las tareas de escaneo de dispositivos pueden establecerse en el programador. TNI las llevará a cabo automáticamente, según la programación establecida. El programa dispone de diversos ajustes para el programador, y estos se describen con más detalle en el manual del usuario.

Además, debe saber que el programa le permite trabajar con equipamiento como dispositivos de almacenamiento asociados a la red (NAS), impresoras, enrutadores, conmutadores, dispositivos UPS, teléfonos VoIP y servidores web basados en varios sistemas operativos. El algoritmo de escaneo es casi idéntico para todo el equipamiento con la única diferencia del protocolo utilizado por cada dispositivo específico.

Escáner de programador para Windows

¿Cuál es la importancia de escanear dispositivos Windows en una red?

Hardware:

  • CPU: fabricante, especificaciones, tipo de conector, potencia (TDP), número de núcleos, etc.
  • Memoria del sistema: volumen total, archivos de intercambio, ranuras disponibles, etc.
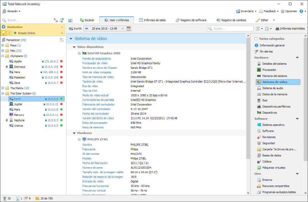
  • Video: adaptadores gráficos y monitores, nombre del fabricante, chipsets, información del controlador, tipo de señal de video.
  • Almacenamiento: información sobre discos duros, volúmenes, tipo, soporte de chipset.
  • Particiones lógicas: tipo de unidad y medio, sistema de archivos.
  • Red: adaptadores de red, dirección MAC, subred/pasarela, direcciones IP, estados de conexión, nombres de host, etc.
  • Equipos periféricos: impresoras, trazadores, escáneres, información adicional sobre puertos, atributos, conectores y más.
  • Dispositivos USB conectados, que pueden escanear dispositivos en la red sin permiso y más.
Escaneo de computadoras con Windows

Software:

  • Sistema operativo: versión y arquitectura, clave de producto.
  • Software instalado: nombre y editor, versión, fecha de instalación.
  • Actualizaciones del sistema.
  • Seguridad.
  • Antivirus, firewall, antispyware.
  • Base de datos.
  • Máquinas virtuales.
Escáner de software en red

Y más:

  • Variables de entorno del sistema y del usuario.
  • Recursos compartidos: dispositivos de disco, colas de impresoras, IPC admin, etc.
  • Inicio.
  • Servicios: controladores del sistema de archivos, controladores del kernel.
  • Procesos en ejecución.
  • Cuentas de usuario.

Gracias a las capacidades de escaneo de la red de Total Network Inventory, las organizaciones pueden obtener un entendimiento exhaustivo de su infraestructura de TI al recibir regularmente información actualizada sobre el hardware y el software de sus ordenadores basados en Windows. ¡Pruebe nuestra versión gratuita de prueba ya mismo!

 

FAQ
¿Cuál es la importancia de escanear dispositivos Windows en una red?
El escaneo de dispositivos Windows en una red es crucial para mantener la visibilidad, el estado, la seguridad y la configuración de los ordenadores basados en Windows. Este permite a los administradores de TI llevar el seguimiento de los activos de hardware y software, identificar vulnerabilidades de seguridad y garantizar el cumplimiento con las políticas de TI.
¿Qué tipo de información puede recopilarse al escanear dispositivos Windows con la solución de Softinventive?
La solución de Softinventive puede recopilar una amplia gama de información de dispositivos Windows, como especificaciones de hardware, software instalado, ajustes de configuración del sistema, cuentas de usuario, procesos en ejecución, registros de eventos y revisiones de seguridad.
Puede la solución de Softinventive escanear dispositivos Windows de forma remota?
Sí, la solución de Softinventive es compatible con el escaneo remoto de dispositivos Windows, lo que permite a los administradores de TI realizar escaneos desde una consola de gestión central sin acceder físicamente a cada equipo. Esto reduce la necesidad de una intervención manual y minimiza las disrupciones para los usuarios finales.
19 de noviembre de 2025

TNI 6.6.5: Scheduler at a glance

This update is a smaller one in terms of features, but it brings a nice round of polish to Total Network Inventory, especially to the Scheduler interface.

29 de septiembre de 2025

TNI 6.6: Resident agents for macOS, Linux and FreeBSD

Today we’re rolling out a long-awaited addition to Total Network Inventory: resident agent modes for macOS, Linux and FreeBSD.